В первой статье мы разобрались, зачем вообще нужен ComfyUI маркетологам и чем он отличается от A1111, Midjourney и DALL‑E. Во второй мы разобрали варианты её установки к себе на компьютер.
Если вы пропустили этап установки, вернитесь к статье «Как установить ComfyUI: простая пошаговая инструкция для новичков».
Без рабочей программы дальше будет просто теория без практики.
Если вы пропустили этап установки, вернитесь к статье «Как установить ComfyUI: простая пошаговая инструкция для новичков».
Без рабочей программы дальше будет просто теория без практики.
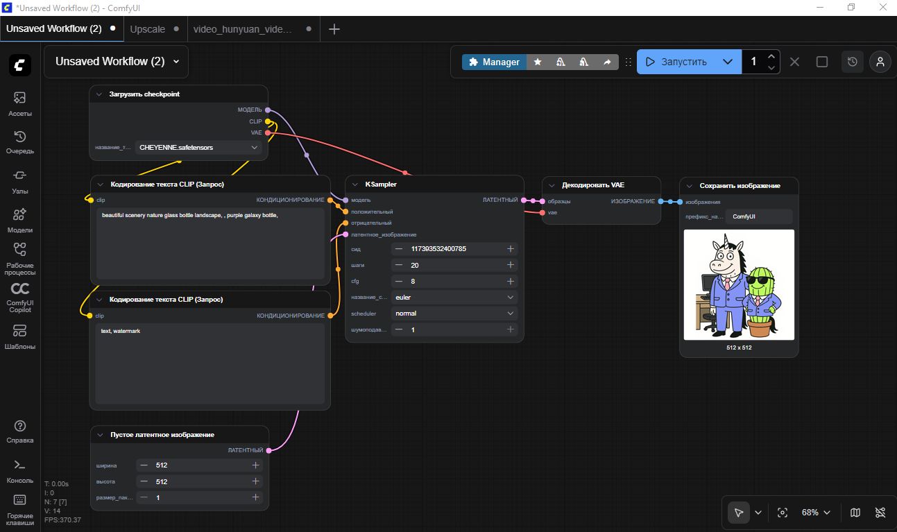
Из чего вообще состоит окно ComfyUI
После запуска ComfyUI Desktop вы видите главное окно программы и это не «страшная консоль», а обычное приложение.
Давайте разберемся с чем мы имеем дело.
Основные части окна:
- Верхняя панель — справа мы видим кнопку «Запустить» и ее вариации и выбор числа по повторения цикла. Далее у нас остановка текущего задачи, очистка текущей задачи, история выполнения задач и возможность авторизации для подключения работы через API.
- Верхний левый угол у нас отведен под вкладки - текущие проекты (workflow).
- Левое вертикальное меню — разделы вроде «Ассеты», «Узлы», «Очередь», «Рабочие процессы», «Компоненты», «Шаблоны» и «Справка».
Через них вы переключаетесь между разными режимами работы, рассмотрим их чуть подробнее ниже.
Ассеты — в этой вкладке мы видим те графические материалы, которые мы импортировали и использовали для генерации, а также результаты наших генераций.
Очередь — в данной вкладке мы можем увидеть уже сегментированные материалы и сколько времени ушло на создание, а также те процессы, которые находятся на этапе отработки.
Узлы и Модели — список установленных компонентов, которые мы можем использовать при создании своего проекта (workflow). То есть данный список может расширяться исходя из потребностей.
Рабочие процессы — проекты (workflow), которые были добавлены в избранное и могут быть быстро вызваны для работы.
ComfyUI Copilot — ИИ-помощник, который помогает исправлять ошибки текущих процессов, имеет больше возможностей, нежели сторонние варианты.
Шаблоны — как уже понятно из названия, вызываем дополнительный список уже готовых шаблонов, для работы с которыми необходимо будет скачать недостающие файлы и сразу приступить к работе.
Очередь — в данной вкладке мы можем увидеть уже сегментированные материалы и сколько времени ушло на создание, а также те процессы, которые находятся на этапе отработки.
Узлы и Модели — список установленных компонентов, которые мы можем использовать при создании своего проекта (workflow). То есть данный список может расширяться исходя из потребностей.
Рабочие процессы — проекты (workflow), которые были добавлены в избранное и могут быть быстро вызваны для работы.
ComfyUI Copilot — ИИ-помощник, который помогает исправлять ошибки текущих процессов, имеет больше возможностей, нежели сторонние варианты.
Шаблоны — как уже понятно из названия, вызываем дополнительный список уже готовых шаблонов, для работы с которыми необходимо будет скачать недостающие файлы и сразу приступить к работе.
- Большое поле с сеткой по центру — это рабочее пространство. Здесь лежат прямоугольные блоки (ноды), соединённые линиями. Их можно двигать мышкой, подключать новые блоки, менять порядок.
Главная мысль заключается в том, что ComfyUI — это конструктор
Каждый прямоугольный блок на поле — отдельное действие (например, «загрузить модель», «прочитать текстовый запрос», «сгенерировать картинку», «сохранить файл»), а линия между блоками показывает, как данные идут по цепочке от шага к шагу.
Загружаем готовый шаблон и делаем первую картинку
Чтобы не собирать всё с нуля, начнём с готового шаблона. Многие сборки ComfyUI уже идут с базовыми примерами, а дополнительные можно скачивать отдельно.
Базовый сценарий для новичка: сделать простую обложку для статьи — например, «единорог в костюме и кактус в горшке на фоне рабочего стола».
- Откройте меню «Шаблоны», выбираем в разделе «Изображения» подходящий под нашу задачу шаблон. Для быстроты в фильтре можно указать «Текст в изображение» и «ComfyUI», чтобы оставить только нужные шаблоны.
- Открываем понравившийся шаблон и запускаем скачивание недостающих элементов, которые потребуются нам для генерации. Скачивание происходит единожды, и некоторые компоненты могут быть использованы и для других шаблонов.
- Найдите блок, где есть поле для текста (обычно он называется как‑то вроде «Positive Prompt»). Впишите туда описание: «единорог в деловом костюме стоит рядом с кактусом в горшке, яркая иллюстрация для статьи о маркетинге». Также есть возможность указать те элементы, которых не должно быть на картинке, так называемый «Negative Prompt».
- Убедитесь, что в конце цепочки есть блок сохранения изображения (Save Image). Если он есть в шаблоне — ничего трогать не нужно.
- Нажмите кнопку запуска обработки («Старт» в верхней части интерфейса).
Через некоторое время (от нескольких секунд до пары минут, в зависимости от компьютера) в блоке сохранения появится результат — сгенерированная картинка.
Её можно открыть из папки, путь к которой обычно показывается в самом блоке или в настройках, а также при наведении на картинку появится возможность дополнительного редактирования готовой картинки, а также скачать изображение или удалить его.
Что можно трогать, а что лучше не ломать
Новички часто либо боятся нажимать лишние кнопки, либо, наоборот, кликают везде подряд. Давай разделим зоны ответственности:
Что можно смело менять:
- Текст запроса — то, что вы хотите увидеть на картинке. Меняете описание сцены, стиля, настроения. Это самый безопасный и понятный рычаг воздействия на процесс генерации.
- Размер изображения, если он вынесен в отдельный блок с числовыми полями (ширина и высота). Главное — не ставить сразу огромные значения, чтобы не положить слабый компьютер.
- Число вариантов за один запуск, если есть такой параметр. Можно, например, получить сразу 2–4 варианта обложки вместо одного, чтобы выбрать лучший.
Что лучше пока не трогать без понимания:
- Блоки, отвечающие за выбор модели и сложные алгоритмы (семплеры, дополнительные модули). Неправильные комбинации могут давать странный результат или вызывать ошибки.
- Удаление и перестановка блоков в уже готовом шаблоне — легко порвать цепочку, и тогда генерация просто перестанет работать.
Если что‑то сломали и всё пропало, всегда можно:
- Заново загрузить тот же шаблон.
- Сохранить несколько разных вариантов шаблона под разными именами перед экспериментами.
Что будет в следующей статье
На этом этапе вы уже:
- Установили ComfyUI и запустили его.
- Понимаете, из каких частей состоит окно программы.
- Научились загружать готовый шаблон и получать первую картинку «из текста».
В следующей, четвёртой статье мы пойдём дальше: разберём, как на основе готовых шаблонов делать свои простые сценарии под реальные задачи — баннеры, обложки, посты, — где логично дублировать блоки, как аккуратно менять структуру цепочки и как шаг за шагом превратить чужой шаблон в рабочий инструмент под ваши задачи.
Когда понятно, но всё равно сложно — приходите
Запишитесь на консультацию: разберём вашу ситуацию и подскажем, какой путь будет эффективным именно для вас.
Вы можете связаться с нами любым удобным способом: